Friday, December 7, 2007

Entity Framework Model Designer

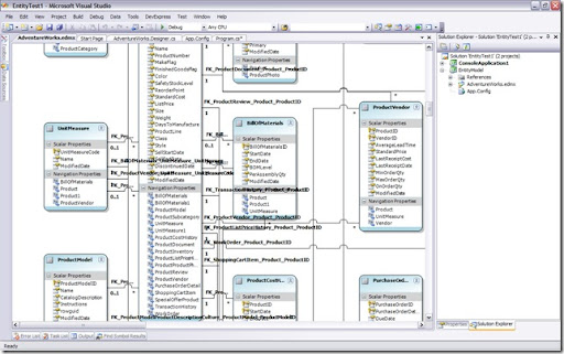
I am just making a post to my BLOG here so that I can share an issue with the layout algorithm of the model designer with users in the Microsoft forum. Essentially I am showing the the automatic layout function could be improved (IMO).

 

Here are two images of the designer after choosing 'Layout Diagram' in the model editor. The model is the AdventureWorks database.

 

EntityModel-1

 

EntityModel-2

Technorati Tags: ,,,

 

The top image shows how text is overlapped and the diagrams are crammed together. The bottom image shows the entire layout where the algorithm clearly fails to use width appropriately.

No comments: